Заключен договор с компанией Северсталь на разработку робота по распознаванию и обработке первичных документов Lexema-SR
24 Марта 2021

Договор заключен после успешного завершения пилотного проекта. Заказчик смог на практике познакомиться со всеми возможностями Lexema-SR и принять взвешенное решение при выборе системы для роботизации ввода первичных документов.
На первом этапе работ Lexema-SR будет внедряться на пяти предприятиях, входящих в состав ПАО «Северсталь». В дальнейшем проект будет масштабироваться на другие организации компании.
Особенности реализации
-
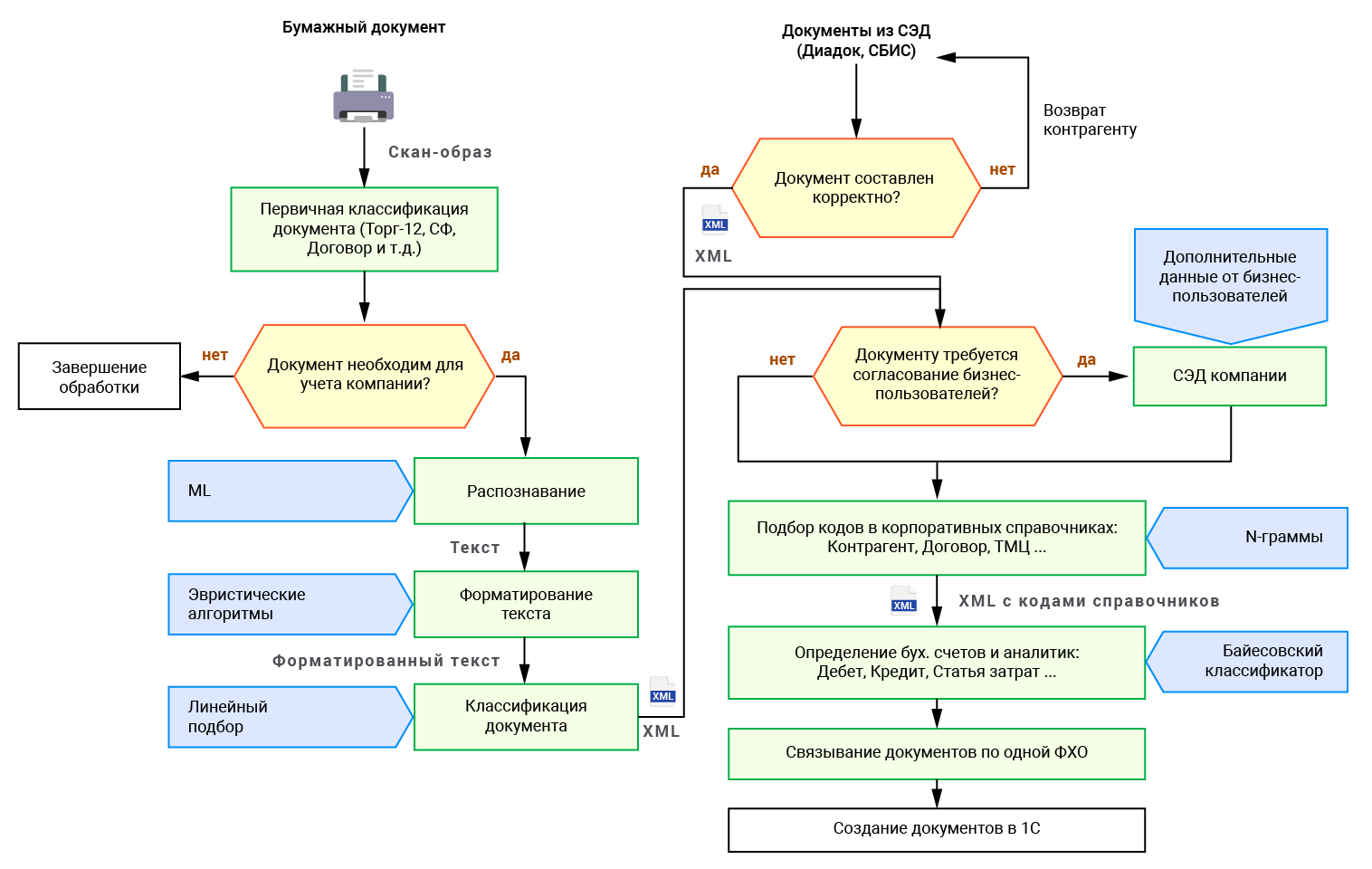
Классификация документов ДО их распознавания.
Lexema-SR содержит в себе неотъемлемую компоненту ABBYY Fine Reader Engine. Стоимость лицензии на неё зависит от производительности – количества распознаваемых в месяц документов. Как правило, программные роботы, которые обрабатывают входящие документы, сначала распознают их содержание, а затем классифицируют по типам. Lexema-SR определяет тип входящего документа до распознавания. Для чего это нужно? Входящие документы в компанию Северсталь зачастую приходят пакетами, далеко не все из них необходимо отражать в бухгалтерском учете и информационной системе. Предварительная классификация позволяет не использовать компоненту ABBYY Fine Reader Engine для распознавания ненужных для ввода в учетную систему документов, просто с целью определить их тип. Таким образом снижается фактическое количество распознаваемых в месяц документов и, как следствие, стоимость лицензии. -
Первичные документы из СЭД.
Робот предназначен для обработки входящих бухгалтерских документов. Стоит отметить, что это могут быть не только сканы бумажных документов, но и электронные документы, полученные через API из различных сервисов электронного документооборота таких, как Контур.Диадок и СБИС. Если при обработке таких документов Lexema-SR выявляет, что они составлены некорректно, то отправляет их обратно контрагентам через те же сервисы, добавив замечания по доработке. Все корректные документы после классификации и распознавания в зависимости от типа попадают либо сразу в 1С -учетную систему компании, либо проходят этапы согласования в СЭД. -
Интеграция с СЭД компании и работа бизнес-пользователей.
Lexema-SR после обработки передает электронные документы в систему документооборота компании. Здесь к процессу могут подключаться бизнес-пользователи, которые являются носителями первичной информации и при необходимости вносят в документы дополнительные данные и аналитику. В учетную систему загружается уже дополненный документ. Это снижает трудозатраты бухгалтера на обработку первички, повышает оперативность и точность данных в учетной системе. -
Интеграция с FTP хранилищем.
Робот сохраняет сканы обработанных документов в FTP-хранилище компании. К этому хранилищу подключены и другие информационные ресурсы компании. Из него удобно забирать документы, например, в 1С. -
Использование алгоритмов искусственного интеллекта.
На некоторых этапах работы Lexema-SR использует алгоритмы искусственного интеллекта. Например, для поиска соответствия позиций из входящего документа кодам в корпоративных справочниках учетной системы компании.
Схема работы
